机器人配置
企微添加消息机器人
1、打开企业微信
首先,在你的手机或电脑上打开企业微信应用。
2、选择群聊或创建群聊
(1)在企业微信的主界面,找到你想要添加机器人的群聊,并点击进入。
(2)如暂无群聊,或仅需向个人推送消息,可先创建一个群聊,待机器人创建完成后再移除其他成员。
3、进入群设置
进入群聊后,点击右上角的 “…” 图标,选择 【消息推送】。
4、进入群机器人设置
在消息推送页面中,找到 【添加】 选项,点击 【添加机器人】。
5、配置机器人信息
此时,你需要为机器人设置一个名称,该名称将显示为机器人在群聊中的标识。
6. 完成添加
输入名称后,点击 【添加】,完成机器人创建。创建成功后,可在群聊成员列表中看到机器人标识。
7. 复制并粘贴机器人地址
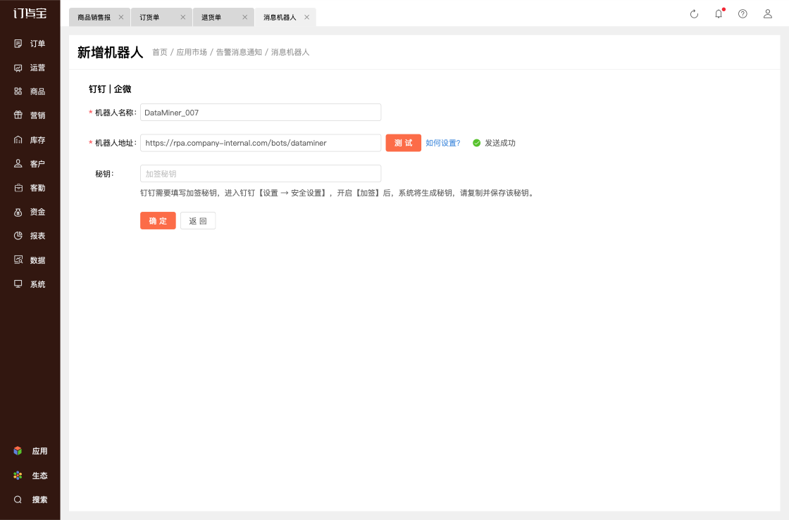
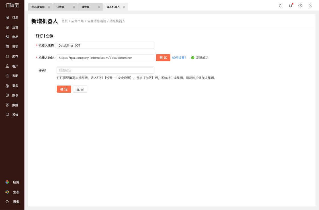
(1)返回订货宝管理端
(2)进入 【应用 → 应用市场 → 订单 → 系统告警消息 → 消息机器人 → 新增机器人】,
(3)将从企微群机器人处获取的 Webhook 地址 粘贴至“机器人地址”字段并点击【确定】保存。
———————————————————————————————————————————————————————————
钉钉添加消息机器人
1、打开钉钉客户端
首先,在你的手机或电脑上打开钉钉应用。在手机或电脑上启动钉钉应用。
2、选择群聊或创建群聊
(1)在钉钉的主界面,找到你想要添加机器人的群聊,并点击进入。
(2)如暂无群聊,或仅需向个人推送消息,可先创建一个群聊,待机器人创建完成后再移除其他成员。
3、进入群设置
进入群聊后,点击右上角的 【设置】 图标。
4、进入群机器人设置
在设置页面中下滑至底部,找到 【机器人】 选项并点击进入。
5、机器人管理
在机器人管理页,点击 【添加机器人】。
6、选择机器人类型
在选择机器人类型页,点击 【自定义】(通过 Webhook 接入自定义服务)。
7、添加机器人
进入机器人预览页面后,点击 【添加】 按钮。
8、配置机器人信息
(1)机器人名称: 为机器人设置一个名称,该名称将显示在群聊中;
(2)安全设置: 仅选择 【加签】 方式;
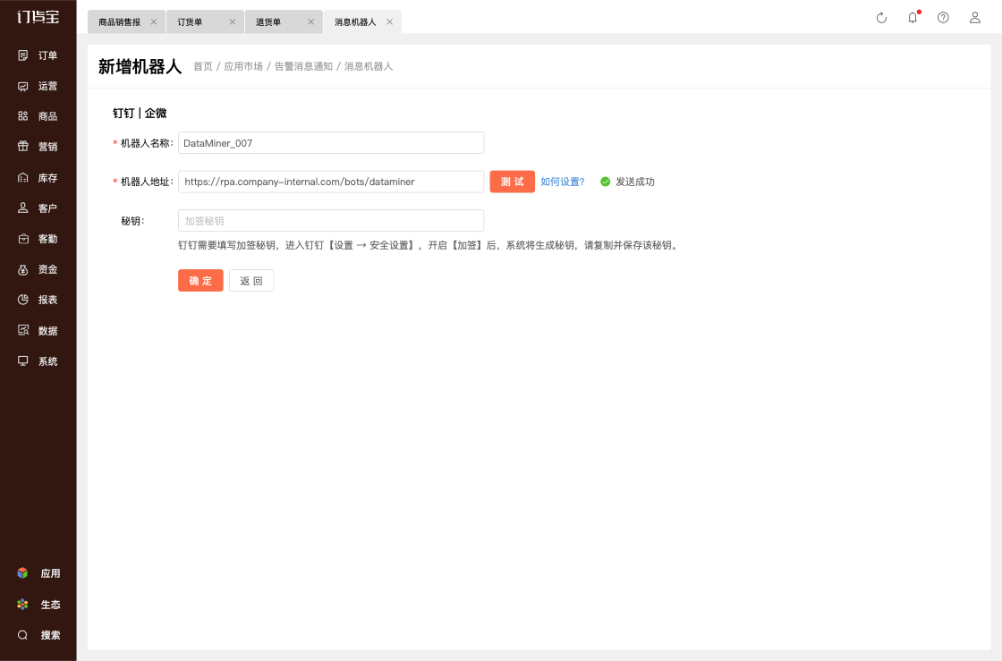
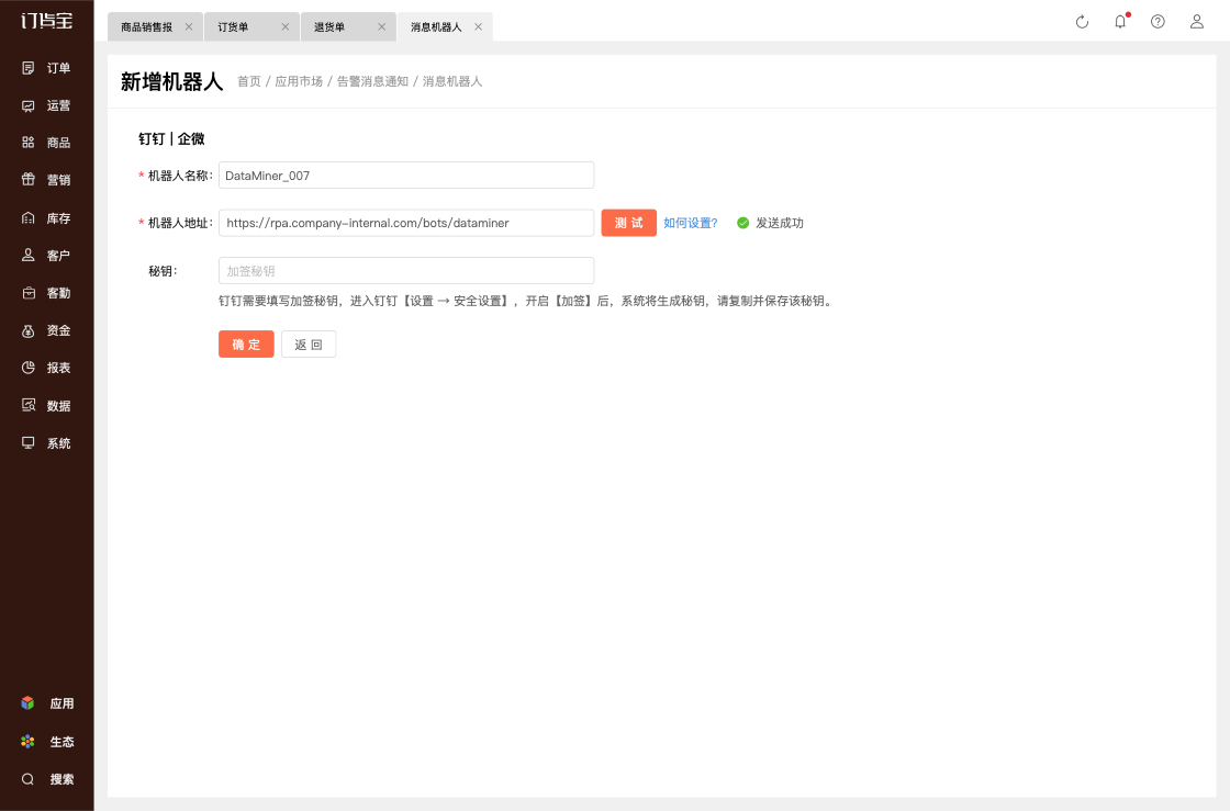
(3)选择加签后,系统将生成 秘钥,请复制保存,并粘贴至订货宝 → 应用 → 应用市场 → 订单 → 系统告警消息 → 消息机器人 → 新增机器人的“秘钥”字段;
(4)勾选并同意协议后,点击 【完成】,完成机器人创建。
9、完成创建
(1)机器人创建成功后,可在群聊成员列表中看到机器人标识;
(2)请同时复制当前页面中的 Webhook 地址,备用。
10. 复制并填写到订货宝系统
(1)返回订货宝管理端
(2)进入 【应用 → 应用市场 → 订单 → 系统告警消息 → 消息机器人 → 新增机器人】;
(3)将从钉钉群机器人处获取的 Webhook 地址 粘贴至“机器人地址”字段。
(4)将生成的 加签秘钥 粘贴至“秘钥”字段;(5)点击【确定】保存配置。












